重新想象和设计你的文件和目录列表
使用两个 ls 程序: lsd 和 exa 来重新想象和设计你的文件和目录列表。

Linux 中的 ls 命令是最常用的命令。此命令列出终端中的文件和目录。因此,如你所见,它非常流行,也许每个人都在使用。
但该命令输出的信息量很大,有时用彩色的方式查看它们会更方便。
例如,如果你以最基本的方式运行 ls 命令,它应该看起来有点像这样:

这似乎有点乏味,不是吗?如果你可以对其进行一些样式设置,以便在看起来不错的同时变得更具可读性如何?
以样式列出文件和目录
lsd
我想向你展示的第一个应用叫做 lsd,也就是 “LSDeluxe” 的缩写。它是对 GNU ls 命令的重写,具有列标题、各种项目的颜色、字体和图标支持等附加功能。
这是安装后的样子:
lsd -l --header

正如你所看到的,它看起来非常漂亮,用不同的颜色代码表示权限、文件类型和文件夹,甚至在文件名旁边添加图标。
该应用充满了诸如树视图(见下文)之类的功能,它甚至可以在单个命令中为你提供文件夹内的文件列表:
lsd -l --header --tree

你可以在其 官方 GitHub 页面 上了解有关其功能的更多信息。
我相信你很兴奋。让我们看看如何安装它。
你可以从 此处下载 用于 Ubuntu 和相关发行版的 deb 文件。之后,只需运行 dpkg 即可安装:
sudo dpkg -i lsd_vvvv_amd64.deb
对于 Fedora Linux,使用以下命令:
sudo dnf install lsd
Arch Linux 用户可以使用以下命令获取它:
pacman -S lsd
该应用也可用于其他发行版、macOS、BSD 和 Windows。对于这些说明,你可以 在此处找到它们。
为了获得更好的体验,请将其与 带有 Oh My Zsh 的 Zsh shell 一起使用。
exa
下一个程序是 exa,类似于 lsd 但具有更多功能。exa 命令可以为你的 ls 输出着色,检测 Unix 系统中的各种文件类型、标题、树视图等更多功能。
exa 是一个单一的二进制文件,占用的资源很小。以下是一些示例命令:
exa -al
exa -abghHliS
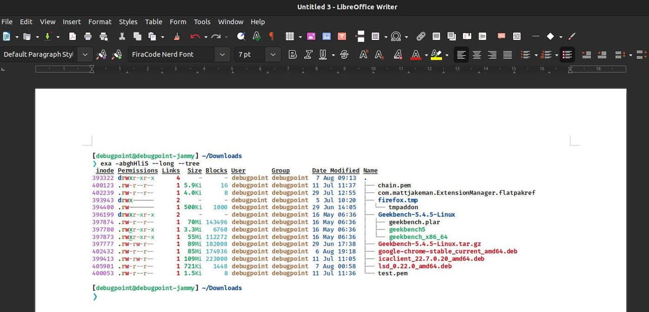
exa -abghHliS --long --tree

你可以在 GitHub 上了解有关 exa 参数和选项的更多信息。
exa 的安装很简单,只需要一个命令。对于 Ubuntu 和相关发行版,你可以使用以下命令安装它:
sudo apt install exa
对于 Fedora 和 Arch Linux,分别使用以下命令:
sudo dnf install exa
pacman -S exa
同样,所有其他操作系统的安装说明都可以 在此处找到。
从终端复制为 HTML
一个有趣的技巧是,以上所有彩色列表都可以通过默认的 Ubuntu 终端复制为 HTML。你可以将它用于你的网页或文档。
例如,我将上面的示例复制到 LibreOffice Writer 文档中。
这是最好的功能之一,尽管它取决于终端程序而不是上面的程序。

总结
我解释了两个程序的内部工作 – lsd 和 exa 以样式列出文件和目录。我希望你能将它们用于不同的需求。
如果你喜欢它们,或者如果你知道任何此类程序,请在评论栏中告诉我。
via: https://www.debugpoint.com/list-files-directories-style/
评论