在 Kubernetes 上使用 Flask 搭建 Python 微服务

微服务遵循领域驱动设计(DDD),与开发平台无关。Python 微服务也不例外。Python3 的面向对象特性使得按照 DDD 对服务进行建模变得更加容易。本系列的第 10 部分演示了如何将用户管理系统的查找服务作为 Python 微服务部署在 Kubernetes 上。
微服务架构的强大之处在于它的多语言性。企业将其功能分解为一组微服务,每个团队自由选择一个平台。
我们的用户管理系统已经分解为四个微服务,分别是添加、查找、搜索和日志服务。添加服务在 Java 平台上开发并部署在 Kubernetes 集群上,以实现弹性和可扩展性。这并不意味着其余的服务也要使用 Java 开发,我们可以自由选择适合个人服务的平台。
让我们选择 Python 作为开发查找服务的平台。查找服务的模型已经设计好了(参考 2022 年 3 月份的文章),我们只需要将这个模型转换为代码和配置。
Pythonic 方法
Python 是一种通用编程语言,已经存在了大约 30 年。早期,它是自动化脚本的首选。然而,随着 Django 和 Flask 等框架的出现,它的受欢迎程度越来越高,现在各种领域中都在应用它,如企业应用程序开发。数据科学和机器学习进一步推动了它的发展,Python 现在是三大编程语言之一。
许多人将 Python 的成功归功于它容易编码。这只是一部分原因。只要你的目标是开发小型脚本,Python 就像一个玩具,你会非常喜欢它。然而,当你进入严肃的大规模应用程序开发领域时,你将不得不处理大量的 if 和 else,Python 变得与任何其他平台一样好或一样坏。例如,采用一种面向对象的方法!许多 Python 开发人员甚至可能没意识到 Python 支持类、继承等功能。Python 确实支持成熟的面向对象开发,但是有它自己的方式 -- Pythonic!让我们探索一下!
领域模型
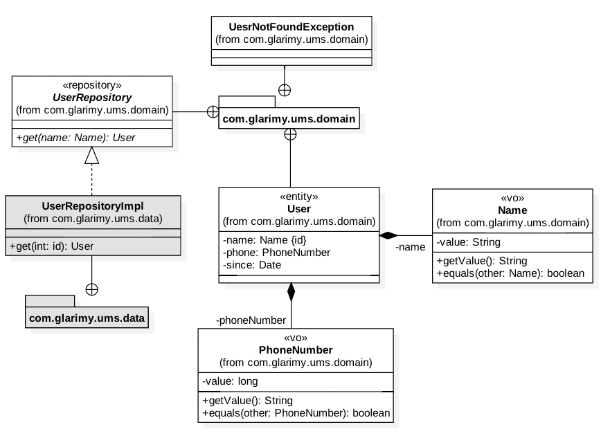
AddService 通过将数据保存到一个 MySQL 数据库中来将用户添加到系统中。FindService 的目标是提供一个 REST API 按用户名查找用户。域模型如图 1 所示。它主要由一些值对象组成,如 User 实体的Name、PhoneNumber 以及 UserRepository。

让我们从 Name 开始。由于它是一个值对象,因此必须在创建时进行验证,并且必须保持不可变。基本结构如所示:
class Name: value: str def __post_init__(self): if self.value is None or len(self.value.strip()) < 8 or len(self.value.strip()) > 32: raise ValueError("Invalid Name")
如你所见,Name 包含一个字符串类型的值。作为后期初始化的一部分,我们会验证它。
Python 3.7 提供了 @dataclass 装饰器,它提供了许多开箱即用的数据承载类的功能,如构造函数、比较运算符等。如下是装饰后的 Name 类:
from dataclasses import dataclass @dataclass class Name: value: str def __post_init__(self): if self.value is None or len(self.value.strip()) < 8 or len(self.value.strip()) > 32: raise ValueError("Invalid Name")
以下代码可以创建一个 Name 对象:
name = Name("Krishna")
value 属性可以按照如下方式读取或写入:
name.value = "Mohan" print(name.value)
可以很容易地与另一个 Name 对象比较,如下所示:
other = Name("Mohan") if name == other: print("same")
如你所见,对象比较的是值而不是引用。这一切都是开箱即用的。我们还可以通过冻结对象使对象不可变。这是 Name 值对象的最终版本:
from dataclasses import dataclass @dataclass(frozen=True) class Name: value: str def __post_init__(self): if self.value is None or len(self.value.strip()) < 8 or len(self.value.strip()) > 32: raise ValueError("Invalid Name")
PhoneNumber 也遵循类似的方法,因为它也是一个值对象:
@dataclass(frozen=True) class PhoneNumber: value: int def __post_init__(self): if self.value < 9000000000: raise ValueError("Invalid Phone Number")
User 类是一个实体,不是一个值对象。换句话说,User 是可变的。以下是结构:
from dataclasses import dataclass import datetime @dataclass class User: _name: Name _phone: PhoneNumber _since: datetime.datetime def __post_init__(self): if self._name is None or self._phone is None: raise ValueError("Invalid user") if self._since is None: self.since = datetime.datetime.now()
你能观察到 User 并没有冻结,因为我们希望它是可变的。但是,我们不希望所有属性都是可变的。标识字段如 _name 和 _since 是希望不会修改的。那么,这如何做到呢?
Python3 提供了所谓的描述符协议,它会帮助我们正确定义 getter 和 setter。让我们使用 @property 装饰器将 getter 添加到 User 的所有三个字段中。
@property def name(self) -> Name: return self._name @property def phone(self) -> PhoneNumber: return self._phone @property def since(self) -> datetime.datetime: return self._since
phone 字段的 setter 可以使用 @<字段>.setter 来装饰:
@phone.setter def phone(self, phone: PhoneNumber) -> None: if phone is None: raise ValueError("Invalid phone") self._phone = phone
通过重写 __str__() 函数,也可以为 User 提供一个简单的打印方法:
def __str__(self):
return self.name.value + " [" + str(self.phone.value) + "] since " + str(self.since)
这样,域模型的实体和值对象就准备好了。创建异常类如下所示:
class UserNotFoundException(Exception): pass
域模型现在只剩下 UserRepository 了。Python 提供了一个名为 abc 的有用模块来创建抽象方法和抽象类。因为 UserRepository 只是一个接口,所以我们可以使用 abc 模块。
任何继承自 abc.ABC 的类都将变为抽象类,任何带有 @abc.abstractmethod 装饰器的函数都会变为一个抽象函数。下面是 UserRepository 的结构:
from abc import ABC, abstractmethod class UserRepository(ABC): @abstractmethod def fetch(self, name:Name) -> User: pass
UserRepository 遵循仓储模式。换句话说,它在 User 实体上提供适当的 CRUD 操作,而不会暴露底层数据存储语义。在本例中,我们只需要 fetch() 操作,因为 FindService 只查找用户。
因为 UserRepository 是一个抽象类,我们不能从抽象类创建实例对象。创建对象必须依赖于一个具体类实现这个抽象类。数据层 UserRepositoryImpl 提供了 UserRepository 的具体实现:
class UserRepositoryImpl(UserRepository): def fetch(self, name:Name) -> User: pass
由于 AddService 将用户数据存储在一个 MySQL 数据库中,因此 UserRepositoryImpl 也必须连接到相同的数据库去检索数据。下面是连接到数据库的代码。注意,我们正在使用 MySQL 的连接库。
from mysql.connector import connect, Error class UserRepositoryImpl(UserRepository): def fetch(self, name:Name) -> User: try: with connect( host="mysqldb", user="root", password="admin", database="glarimy", ) as connection: with connection.cursor() as cursor: cursor.execute("SELECT * FROM ums_users where name=%s", (name.value,)) row = cursor.fetchone() if cursor.rowcount == -1: raise UserNotFoundException() else: return User(Name(row[0]), PhoneNumber(row[1]), row[2]) except Error as e: raise e
在上面的片段中,我们使用用户 root / 密码 admin 连接到一个名为 mysqldb 的数据库服务器,使用名为 glarimy 的数据库(模式)。在演示代码中是可以包含这些信息的,但在生产中不建议这么做,因为这会暴露敏感信息。
fetch() 操作的逻辑非常直观,它对 ums_users 表执行 SELECT 查询。回想一下,AddService 正在将用户数据写入同一个表中。如果 SELECT 查询没有返回记录,fetch() 函数将抛出 UserNotFoundException 异常。否则,它会从记录中构造 User 实体并将其返回给调用者。这没有什么特殊的。
应用层
最终,我们需要创建应用层。此模型如图 2 所示。它只包含两个类:控制器和一个 DTO。

众所周知,一个 DTO 只是一个没有任何业务逻辑的数据容器。它主要用于在 FindService 和外部之间传输数据。我们只是提供了在 REST 层中将 UserRecord 转换为字典以便用于 JSON 传输:
class UserRecord: def toJSON(self): return { "name": self.name, "phone": self.phone, "since": self.since }
控制器的工作是将 DTO 转换为用于域服务的域对象,反之亦然。可以从 find() 操作中观察到这一点。
class UserController: def __init__(self): self._repo = UserRepositoryImpl() def find(self, name: str): try: user: User = self._repo.fetch(Name(name)) record: UserRecord = UserRecord() record.name = user.name.value record.phone = user.phone.value record.since = user.since return record except UserNotFoundException as e: return None
find() 操作接收一个字符串作为用户名,然后将其转换为 Name 对象,并调用 UserRepository 获取相应的 User 对象。如果找到了,则使用检索到的 User`` 对象创建UserRecord`。回想一下,将域对象转换为 DTO 是很有必要的,这样可以对外部服务隐藏域模型。
UserController 不需要有多个实例,它也可以是单例的。通过重写 __new__,可以将其建模为一个单例。
class UserController: def __new__(self): if not hasattr(self, ‘instance’): self.instance = super().__new__(self) return self.instance def __init__(self): self._repo = UserRepositoryImpl() def find(self, name: str): try: user: User = self._repo.fetch(Name(name)) record: UserRecord = UserRecord() record.name = user.name.getValue() record.phone = user.phone.getValue() record.since = user.since return record except UserNotFoundException as e: return None
我们已经完全实现了 FindService 的模型,剩下的唯一任务是将其作为 REST 服务公开。
REST API
FindService 只提供一个 API,那就是通过用户名查找用户。显然 URI 如下所示:
GET /user/{name}
此 API 希望根据提供的用户名查找用户,并以 JSON 格式返回用户的电话号码等详细信息。如果没有找到用户,API 将返回一个 404 状态码。
我们可以使用 Flask 框架来构建 REST API,它最初的目的是使用 Python 开发 Web 应用程序。除了 HTML 视图,它还进一步扩展到支持 REST 视图。我们选择这个框架是因为它足够简单。 创建一个 Flask 应用程序:
from flask import Flask app = Flask(__name__)
然后为 Flask 应用程序定义路由,就像函数一样简单:
@app.route('/user/<name>') def get(name): pass
注意 @app.route 映射到 API /user/<name>,与之对应的函数的 get()。
如你所见,每次用户访问 API 如 http://server:port/user/Krishna 时,都将调用这个 get() 函数。Flask 足够智能,可以从 URL 中提取 Krishna 作为用户名,并将其传递给 get() 函数。
get() 函数很简单。它要求控制器找到该用户,并将其与通常的 HTTP 头一起打包为 JSON 格式后返回。如果控制器返回 None,则 get() 函数返回合适的 HTTP 状态码。
from flask import jsonify, abort controller = UserController() record = controller.find(name) if record is None: abort(404) else: resp = jsonify(record.toJSON()) resp.status_code = 200 return resp
最后,我们需要 Flask 应用程序提供服务,可以使用 waitress 服务:
from waitress import serve serve(app, host="0.0.0.0", port=8080)
在上面的片段中,应用程序在本地主机的 8080 端口上提供服务。最终代码如下所示:
from flask import Flask, jsonify, abort from waitress import serve app = Flask(__name__) @app.route('/user/<name>') def get(name): controller = UserController() record = controller.find(name) if record is None: abort(404) else: resp = jsonify(record.toJSON()) resp.status_code = 200 return resp serve(app, host="0.0.0.0", port=8080)
部署
FindService 的代码已经准备完毕。除了 REST API 之外,它还有域模型、数据层和应用程序层。下一步是构建此服务,将其容器化,然后部署到 Kubernetes 上。此过程与部署其他服务妹有任何区别,但有一些 Python 特有的步骤。
在继续前进之前,让我们来看下文件夹和文件结构:
+ ums-find-service + ums - domain.py - data.py - app.py - Dockerfile - requirements.txt - kube-find-deployment.yml
如你所见,整个工作文件夹都位于 ums-find-service 下,它包含了 ums 文件夹中的代码和一些配置文件,例如 Dockerfile、requirements.txt 和 kube-find-deployment.yml。
domain.py 包含域模型,data.py 包含 UserRepositoryImpl,app.py 包含剩余代码。我们已经阅读过代码了,现在我们来看看配置文件。
第一个是 requirements.txt,它声明了 Python 系统需要下载和安装的外部依赖项。我们需要用查找服务中用到的每个外部 Python 模块来填充它。如你所见,我们使用了 MySQL 连接器、Flask 和 Waitress 模块。因此,下面是 requirements.txt 的内容。
Flask==2.1.1 Flask_RESTful mysql-connector-python waitress
第二步是在 Dockerfile 中声明 Docker 相关的清单,如下:
FROM python:3.8-slim-buster WORKDIR /ums ADD ums /ums ADD requirements.txt requirements.txt RUN pip3 install -r requirements.txt EXPOSE 8080 ENTRYPOINT ["python"] CMD ["/ums/app.py"]
总的来说,我们使用 Python 3.8 作为基线,除了移动 requirements.txt 之外,我们还将代码从 ums 文件夹移动到 Docker 容器中对应的文件夹中。然后,我们指示容器运行 pip3 install 命令安装对应模块。最后,我们向外暴露 8080 端口(因为 waitress 运行在此端口上)。
为了运行此服务,我们指示容器使用使用以下命令:
python /ums/app.py
一旦 Dockerfile 准备完成,在 ums-find-service 文件夹中运行以下命令,创建 Docker 镜像:
docker build -t glarimy/ums-find-service
它会创建 Docker 镜像,可以使用以下命令查找镜像:
docker images
尝试将镜像推送到 Docker Hub,你也可以登录到 Docker。
docker login docker push glarimy/ums-find-service
最后一步是为 Kubernetes 部署构建清单。
在之前的文章中,我们已经介绍了如何建立 Kubernetes 集群、部署和使用服务的方法。我假设仍然使用之前文章中的清单文件来部署添加服务、MySQL、Kafka 和 Zookeeper。我们只需要将以下内容添加到 kube-find-deployment.yml 文件中:
apiVersion: apps/v1 kind: Deployment metadata: name: ums-find-service labels: app: ums-find-service spec: replicas: 3 selector: matchLabels: app: ums-find-service template: metadata: labels: app: ums-find-service spec: containers: - name: ums-find-service image: glarimy/ums-find-service ports: - containerPort: 8080 --- apiVersion: v1 kind: Service metadata: name: ums-find-service labels: name: ums-find-service spec: type: LoadBalancer ports: - port: 8080 selector: app: ums-find-service
上面清单文件的第一部分声明了 glarimy/ums-find-service 镜像的 FindService,它包含三个副本。它还暴露 8080 端口。清单的后半部分声明了一个 Kubernetes 服务作为 FindService 部署的前端。请记住,在之前文章中,mysqldb 服务已经是上述清单的一部分了。
运行以下命令在 Kubernetes 集群上部署清单文件:
kubectl create -f kube-find-deployment.yml
部署完成后,可以使用以下命令验证容器组和服务:
kubectl get services
输出如图 3 所示:

它会列出集群上运行的所有服务。注意查找服务的外部 IP,使用 curl 调用此服务:
curl http://10.98.45.187:8080/user/KrishnaMohan
注意:10.98.45.187 对应查找服务,如图 3 所示。
如果我们使用 AddService 创建一个名为 KrishnaMohan 的用户,那么上面的 curl 命令看起来如图 4 所示:

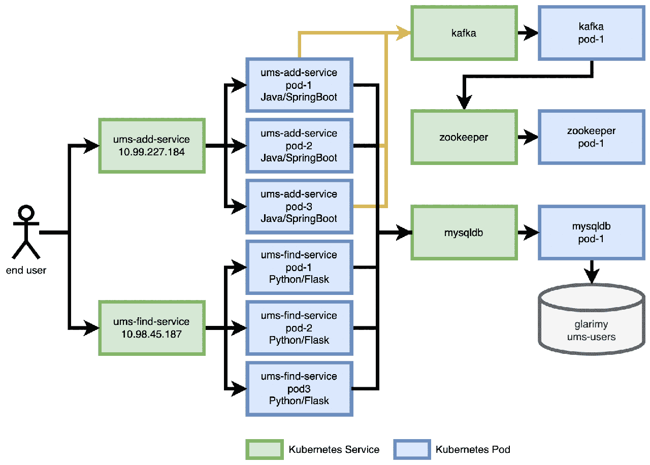
用户管理系统(UMS)的体系结构包含 AddService 和 FindService,以及存储和消息传递所需的后端服务,如图 5 所示。可以看到终端用户使用 ums-add-service 的 IP 地址添加新用户,使用 ums-find-service 的 IP 地址查找已有用户。每个 Kubernetes 服务都由三个对应容器的节点支持。还要注意:同样的 mysqldb 服务用于存储和检索用户数据。

其他服务
UMS 系统还包含两个服务:SearchService 和 JournalService。在本系列的下一部分中,我们将在 Node 平台上设计这些服务,并将它们部署到同一个 Kubernetes 集群,以演示多语言微服务架构的真正魅力。最后,我们将观察一些与微服务相关的设计模式。
via: https://www.opensourceforu.com/2022/09/python-microservices-using-flask-on-kubernetes/
作者:Krishna Mohan Koyya 选题:lkxed 译者:MjSeven 校对:wxy
评论